Форум
Вход
Вход
Регистрация
Знания
1С:Предприятие
Инф. технологии
О жизни
Книга знаний
Учебные курсы
Wiki
Поиск
Секции
IT-новости
Веб-мастеринг
Администрирование
Жизнь форума
Наука и технологии
Юмор
Другие секции...
Работа
Обсуждения
Вакансии
О нас
О форуме
Правила
Рейтинг
Карта сайта
Объявления
Контакты
Имя:
Пароль:
Войти
1C
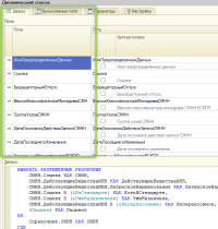
Почему в расширении для дин списка не показывает список полей?
☑
0
RomaH
09.01.24
✎
14:57
Нет настройки для СКД
режим совместимости 21
В основной конфе добавили вычисляемые поля - как их в расширение теперь добавить?
1
mikecool
09.01.24
✎
14:59
заимствовать вестимо
2
RomaH
09.01.24
✎
15:07
режим совместимости расширения - 21
а "режим совместимости" в расширении - галка не стояла
установил 21 - заработало
Закон Брукера:
Даже маленькая практика стоит большой теории.
Форум
|
Правила
|
Описание
|
Объявления
|
Секции
|
Поиск
|
Книга знаний
|
Вики-миста